title
开启左侧

[ASP源码] ASP.NET仿百度网盘文件分享文件管理系统源码 会员上传下载文件 带搭建教程

温馨提示:本站所有资源仅提供给大家学习研究借鉴美工之用,请勿用于商业和违法用途,不提供任何技术支持!

亲,你好!如果你要查看下载链接,请注册登录后即可免回复直接查看更多内容噢!

您需要 登录 才可以下载或查看,没有账号?立即注册

x
ASP.NET仿百度网盘文件分享文件管理系统源码 会员上传下载文件 带搭建教程程序介绍:
创建无限级文件夹,上传文件,可进行删除,下载
分享等功能,异步上传
无限级文件夹:可在根目录中创建文件夹,点击文件夹即可进入下一级目录,可上传文件或新建目录
下载:单击列表中的文件即可下载文件
分享:用户分享文件链接会生成提取码,其它用户进入该链接需输入提取码比对,正确的进入下载,错误的提取码不允许下载
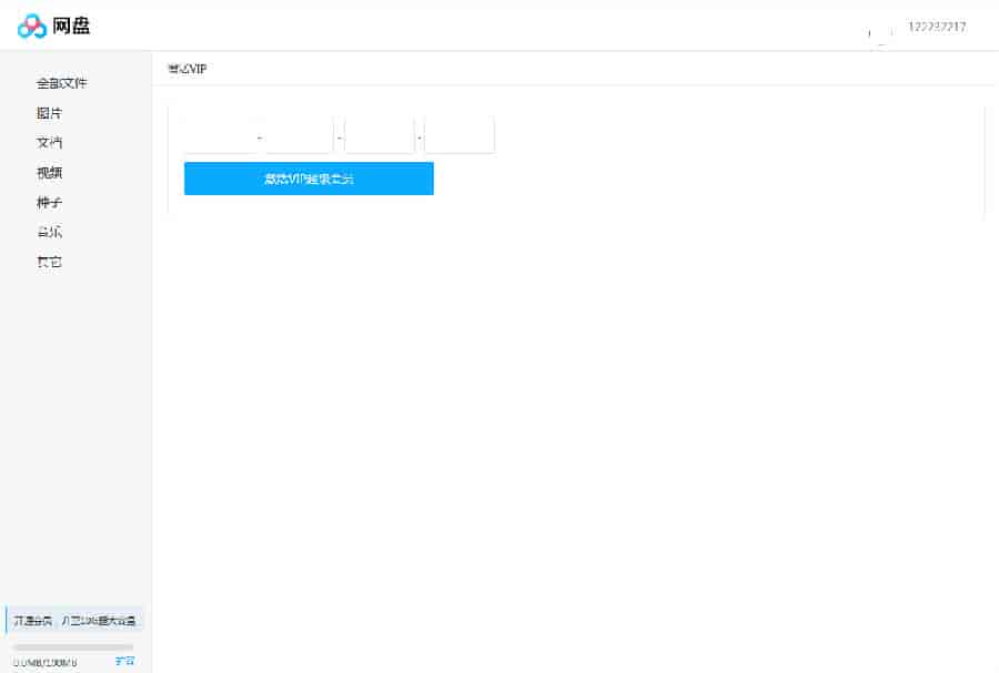
会员分为普通会员与VIP超级会员。会员通过VIP激活码可以升级成为VIP超级会员
普通会员最多允许上传100MB大小的文件
VIP超级会员允许10g大小的文件
注意该系统只支持windows系统安装,带安装文档
安装sql server2008r2或以上版本数据库


                               
登录/注册后可看大图




                               
登录/注册后可看大图




                               
登录/注册后可看大图




                               
登录/注册后可看大图




                               
登录/注册后可看大图



   
   
游客,您好!下载链接已隐藏,如果您要查看本帖的下载隐藏内容请登录后可见
Posted: 2020-02-13 00:00:00 | 回复 TOP

举报

一键注册登录,免回复/免积分下载更多的源码资源教程

收藏帖子 返回列表 客服中心 搜索
Archiver 手机版 小黑屋 网站地图

Copyright © 2015-2026 菜鸟吧论坛 |找资源研究学习当然上菜鸟吧论坛

警告:本站所有资源收集世界互联网,请下载后24小时之内删除,否則後果自負!
WARNING: ‌All resources from the web. Delete within 24 hours or consequences at your own risk!
郑重声明:站内所有资源均来自互联网或会员投稿发布, 如果侵犯了权益请联系删除,E-mail:cniaoba@qq.com 商用请购买正版。

快速回复 返回顶部 返回列表