title
开启左侧

[影音娱乐] 【影视盒子APP】带后端带直播采集地址可打包APP[去广告]

温馨提示:本站所有资源仅提供给大家学习研究借鉴美工之用,请勿用于商业和违法用途,不提供任何技术支持!

亲,你好!如果你要查看下载链接,请注册登录后即可免回复直接查看更多内容噢!

您需要 登录 才可以下载或查看,没有账号?立即注册

x
近期实在没啥好东西发,
随便发点吧自动识别安装程序,跟程序提示操作即可
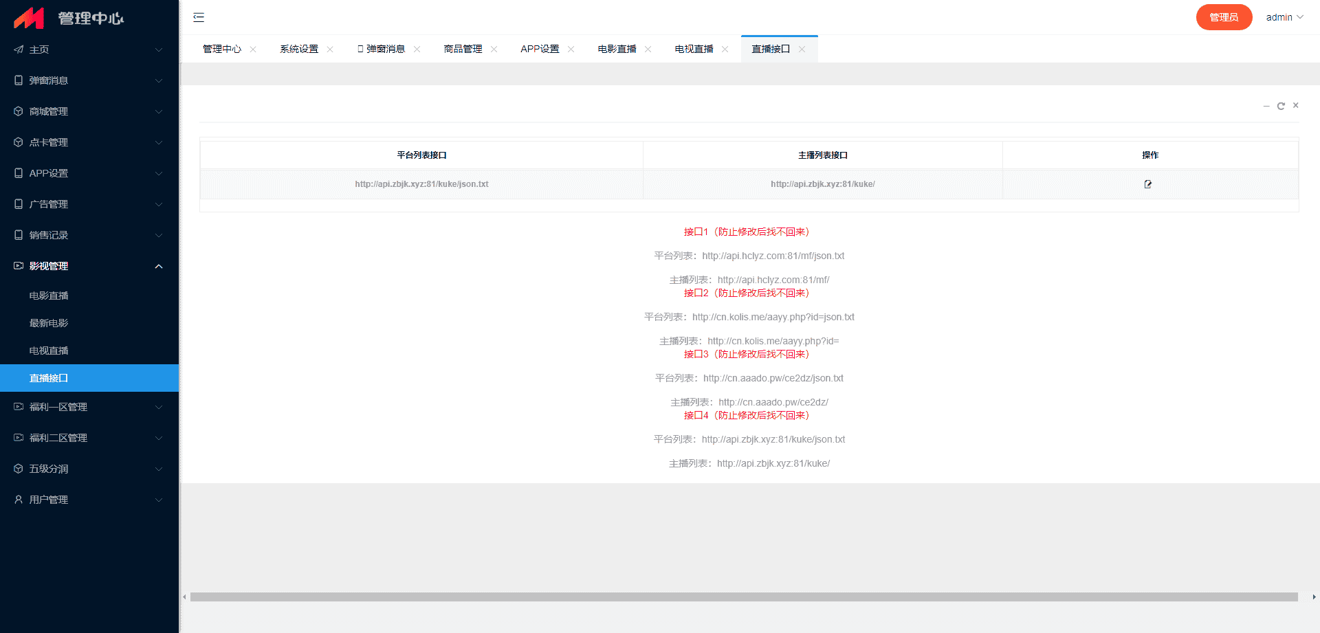
后端地址:/admin.php后端账号:admin后端密码:www.cniao8.com
特别说明:该程序后端已测试,技术有限前端未测试,喜欢的自己研究吧


                               
登录/注册后可看大图



                               
登录/注册后可看大图



                               
登录/注册后可看大图



                               
登录/注册后可看大图



                               
登录/注册后可看大图



                               
登录/注册后可看大图



                               
登录/注册后可看大图



                               
登录/注册后可看大图


   
   
游客,您好!下载链接已隐藏,如果您要查看本帖的下载隐藏内容请登录后可见
Posted: 2020-12-21 00:00:00 | 回复 TOP

举报

一键注册登录,免回复/免积分下载更多的源码资源教程

Archiver 手机版 小黑屋 网站地图

Copyright © 2015-2026 菜鸟吧论坛 |找资源研究学习当然上菜鸟吧论坛

警告:本站所有资源收集世界互联网,请下载后24小时之内删除,否則後果自負!
WARNING: ‌All resources from the web. Delete within 24 hours or consequences at your own risk!
郑重声明:站内所有资源均来自互联网或会员投稿发布, 如果侵犯了权益请联系删除,E-mail:cniaoba@qq.com 商用请购买正版。

快速回复 返回顶部 返回列表