title
开启左侧

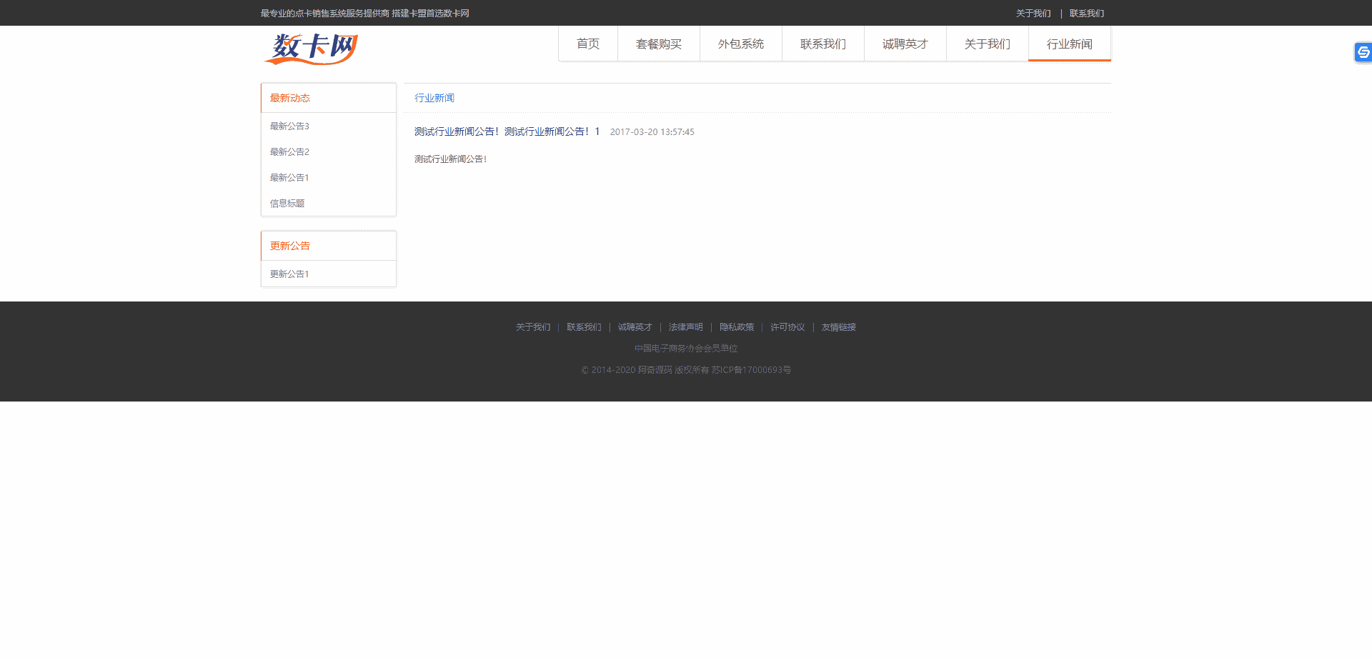
[PHP源码] 【卡盟官网】原[数卡网/售卡铺]代理外包等官方企业网站源码

温馨提示:本站所有资源仅提供给大家学习研究借鉴美工之用,请勿用于商业和违法用途,不提供任何技术支持!

亲,你好!如果你要查看下载链接,请注册登录后即可免回复直接查看更多内容噢!

您需要 登录 才可以下载或查看,没有账号?立即注册

x
源码介绍:本程序是我大概2015年时候做卡盟服务商时候开发给外包的一个卡盟官网源码, 不值什么钱,但是UI还是挺好看的,2015年的UI不输当前2020年的UI, 有搞卡盟的用户问我拿这个源码,我也放在网盘放了很多年。 当年技术不好后台很简略,后台操作也不够方便,需要动点HTML基础
安装说明
服务器系统:Linux + Centos7.x + 宝塔
亲测环境:Nginx 1.18.0 + PHP5.4 + Mysql5.5
特别说明:数据库用GBK格式
特别说明:数据库用GBK格式
特别说明:数据库用GBK格式
数据库配置文件:/conn.php
后台地址:见压缩包安装说明
后台账号:见压缩包安装说明
后台密码:见压缩包安装说明


                               
登录/注册后可看大图



                               
登录/注册后可看大图



                               
登录/注册后可看大图



                               
登录/注册后可看大图



                               
登录/注册后可看大图



                               
登录/注册后可看大图



                               
登录/注册后可看大图


   
   
游客,您好!下载链接已隐藏,如果您要查看本帖的下载隐藏内容请登录后可见
Posted: 2020-09-24 00:00:00 | 回复 TOP

举报

一键注册登录,免回复/免积分下载更多的源码资源教程

Archiver 手机版 小黑屋 网站地图

Copyright © 2015-2026 菜鸟吧论坛 |找资源研究学习当然上菜鸟吧论坛

警告:本站所有资源收集世界互联网,请下载后24小时之内删除,否則後果自負!
WARNING: ‌All resources from the web. Delete within 24 hours or consequences at your own risk!
郑重声明:站内所有资源均来自互联网或会员投稿发布, 如果侵犯了权益请联系删除,E-mail:cniaoba@qq.com 商用请购买正版。

快速回复 返回顶部 返回列表